💰一、综合
Zhu Su:如何从100亿U亏到0U?
对话Jupiter创始人Meow:代币价值源自社区共识🔥
专访Gate.io创始人韩林🔥
zkSync疑似快照又是“狼来了”,24年该发币了吧?
💎二、项目
MIIX Capital:$PYTH 项目调研分析报告 🔥
NAVX借贷+LSD双轮驱动
详解 Farcaster 协议上的热门创新 Frames
🪙三、BTC生态
ABCDE:我们为什么领投 Bitmap.tech
别骂蓝盒子割韭菜,肤浅
https://x.com/JerryOrdinals/status/1754331407768518661?s=20
比特币生态的新变量,BRC20 是否会重塑减半叙事?
https://mp.weixin.qq.com/s/2u2MfUHiY9sknw9HtMuLYw
📚四、深度
MT 研报:Celestia 与 EigenDA 对比研究
https://productive-apple-b65.notion.site/MT-Capital-DA-Celestia-EigenDA-cf49714efb174b10b0d2eb1c6be72d30
探究去中心化共享排序器在加密市场中的作用


Zhu Su:如何从100亿U亏到0U?
Zhu Su因为在加密货币领域的投资成就和对市场的影响力而闻名,但也因为涉嫌欺诈、逃税和洗钱而受到追捕和指...

BlockBeats
对话Jupiter创始人Meow:代币价值源自社区共识
在未来,加密将不仅作为一种资产类别,而是将成为一种生活方式。
星球日报
专访 Gate.io 创始人韩林:从铭文产品的竞争,看交易所大战的变迁
新的流量入口之争。
星球日报
zkSync 疑似快照又是“狼来了”, 24 年该发币了吧?
ZK的生态发展当下显著落后OP,缺乏代币激励和财富效应显然是原因之一。

ChainCatcher
MIIX Capital:$PYTH 项目调研分析报告 - ChainCatcher
作为第4⃣大预言机项目 Pyth Network , $PYTH 的潜力有多大?
星球日报
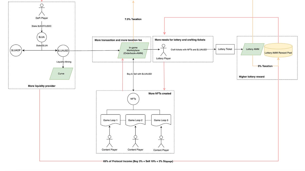
解析 Sui 生态流动性协议龙头 NAVI : NAVX 借贷+LSD 双轮驱动
TVL两周翻倍突破1.5亿美元,跻身Sui生态第一;OKX Ventures、Hashed、Dao5领投;NAVI战略收购流动性质押协议Volo,Volo...

ChainCatcher
详解 Farcaster 协议上的热门创新 Frames - ChainCatcher
通过 Frames,用户可以以前所未有的方式与内容互动,从参与测验和游戏到铸造 NFT 和探索沉浸式叙事。

ChainCatcher
ABCDE:我们为什么领投 Bitmap.tech - ChainCatcher
Bitmap.tech 拥有比特币生态第一的NFT资产蓝盒子、第二的资产协议 BRC420、第一的资产社区(Bitmap+BRC420)和最强的...

Mars Finance
探究去中心化共享排序器在加密市场中的作用_MarsBit
【GPT】共享排序器在加密市场中扮演重要角色,提供高级概览、可扩展性和原子可组合性技巧。它们集成了DA和...


















































